Решение для обработки документов, удостоверяющих личность
Для разработчиков
Сравнение документов ContentReader® Engine
Автоматическое сравнение документов для снижения рисков подписания некорректных версий
Многофункциональный OCR SDK для разработчиков
ContentReader® Engine
Intelligent Search
Для бизнеса
Серверное решение для распознавания и конвертации документов
ContentReader® Server
ContentCapture®
Удобный инструмент для просмотра PDF-документов
ContentReader® PDF Lite
Для персонального использования
ContentReader® PDF 16 для офиса
Многофункциональный редактор PDF
ContentReader® PDF 16 для дома
ИИ-ассистенты на основе поисковых технологий
PassportReader 2.0
Распознавание документов и роботизация процессов в единой платформе
Редактор PDF-документов с ИИ-ассистентом и функцией сравнения и автораспознавания
Для ритейла
Оптимизация операционных процессов с помощью автоматической обработки документов
Оптимизация затрат на операционную деятельность: обработка показаний приборов, другое
Для энергетики
Кросс-индустриальные
Автоматизация ключевых бизнес-процессов: обработка первичных документов, извлечение данных из документов
Автоматизация обработки различных документов на промышленных предприятиях
Для промышленности
Для банков
Автоматизация обработки основных финансовых документов: открытие счета, обработка кредитных заявок, другое
Оптимизация оцифровки, электронные архивы, обработка бланков и анкет, другое
Для госсектора
Истории успеха
Клиенты
О нас
О компании Content AI
Центр компетенций
Онлайн-курсы от экспертов Content AI
Пресс-релизы и интервью, информация для СМИ
Новости
Наша команда
Руководство и менеджмент
Вакансии в Content AI
Карьера
Российские вендоры ПО
Технологическое сотрудничество
Партнерский портал
Перейти во внутренний портал для наших партнеров. Стать партнером
Наши партнеры
Дистрибьюторы, партнеры по массовым и корпоративным продуктам
Справочная информация о продуктах Content AI
Онлайн-справка
База знаний
Ответы на частые вопросы пользователей
Техническая поддержка
Отправить запрос в техническую поддержку
Блог компании Content AI

Как отсканировать документ в PDF: пошаговая инструкция


В повседневной работе с документами часто возникает задача перевести бумажные материалы — договор, счет или паспорт — в цифровой формат. При этом важно не просто получить изображение страницы, а создать четкий, структурированный и удобный для дальнейшего использования PDF-файл. Современные инструменты делают этот процесс быстрым и удобным. В этой статье мы дадим пошаговую инструкцию, как с помощью редактора ContentReader PDF от Content AI легко отсканировать документ и сразу сохранить его в PDF-формате.

Шаг 1. Откройте нужный раздел в меню

Запустите ContentReader PDF и перейдите в раздел «Сканирование» на левой панели. Интерфейс интуитивно понятен, поэтому вы быстро найдете нужный инструмент даже при первом запуске.

При выборе раздела редактор сразу предложит выбрать формат, в который нужно конвертировать отсканированный документ (PDF, rtf, pptx, odt) или программу для открытия файла (MS Word, MS Excel, просмотрщики изображений).

Наша задача — на выходе получить документ в формате PDF, поэтому выбираем соответствующий раздел.
режим сканирования в PDF в ContentReader PDF

Шаг 2. Подключите устройство и настройте параметры

На следующем этапе ContentReader PDF предложит выбрать доступный сканер документов или МФУ. Убедитесь, что устройство включено и подсоединено к компьютеру.
Подключение сканера и настройка параметров в ContentReader PDF
Далее вы сможете задать качество сканирования: высокое, сбалансированное, небольшой или пользовательский размер.
Настройка качества сканирования PDF-документа в ContentReader PDF
ContentReader PDF включает возможности, недоступные в обычных PDF-просмотрщиках:

  • сохранение файла в формате PDF/А, который нужен для долгосрочного архивирования и хранения электронных документов;
  • сжатие изображения с использованием технологии MRC (предназначено для документов со смешанным содержимым, где фоновые изображения или цветные области используются с текстом и другим содержимым);
  • распознавание скана, если в дальнейшем требуется извлечь информацию или редактировать PDF. Причем, оно доступно более чем на 190 языках, включая все европейские и восточные, а также арабский и языки стран СНГ.
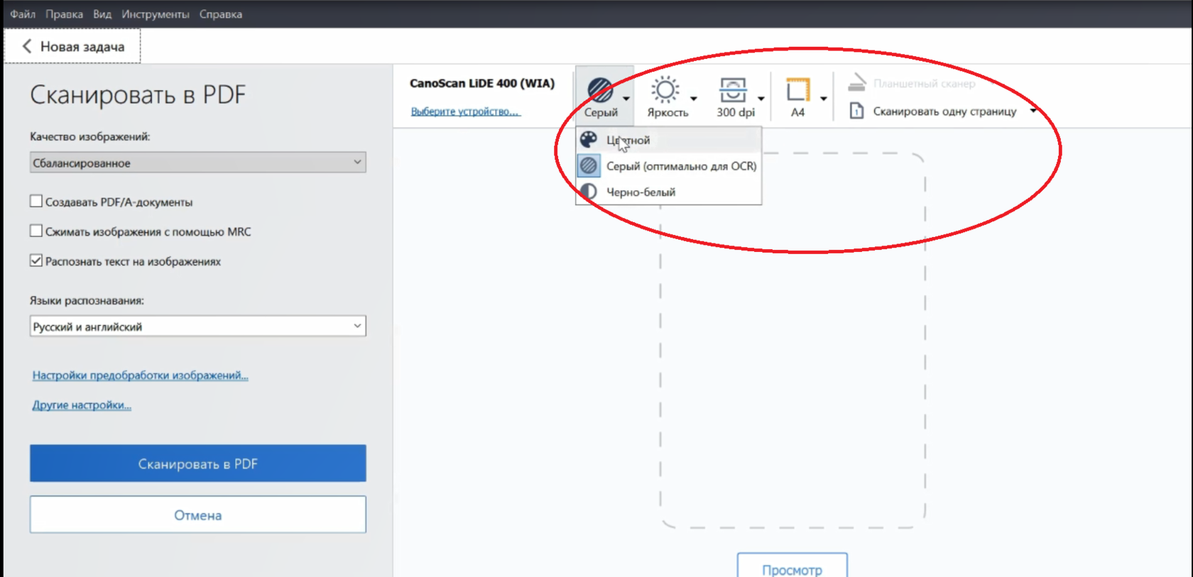
Когда документ появится в окне предпросмотра, можно настроить качество изображения:

  • Цветовой режим
  • Яркость
  • Разрешение
  • Границы обрезки страницы
Обработка отсканированного документа в ContentReader PDF
Когда все требуемые настройки сделаны, просто нажмите кнопку «Сканировать в PDF». ContentReader PDF запустит процесс и автоматически загрузит полученный снимок в рабочую область. Если у вас многостраничный документ, вы можете сканировать страницы по очереди, а программа поможет с объединением страниц PDF в один PDF.
Сохранение документа в формате PDF с поиском

Шаг 3. Обработайте и улучшите скан

Редактирование скана документа в ContentReader PDF
Сканирование — это только первый шаг. С ContentReader PDF вы можете сразу поработать над улучшением скана:
  • Выровнять изображение, если лист был положен криво;
  • Обрезать поля, убрав лишние области;
  • Увеличить контрастность или улучшить читаемость текста;
  • Проверить корректность отображения и убедиться, что все символы видны, а изображения не смазаны.

Если нужно, вы можете добавить текстовые аннотации, водяные знаки или защиту паролем — все это доступно в редакторе.

Шаг 4. Сохраните документ

После всех правок нажмите «Сохранить как PDF». В ContentReader PDF доступна автоматическая оптимизация для печати под стандарты портативного документа: текст останется читаемым, изображение четким, а размер файла разумным. Такой PDF идеально подойдет для отправки по почте, хранения в облаке или распечатки.
Подробную инструкцию смотрите в видео:


Дата публикации: 28.10.2025 Дата обновления: 28.10.2025 ⌛ 4 мин.

Полезное